Monday, March 13, 2023

Review Of Code Coverage References

Review Of Code Coverage References. Web code coverage is a measure which describes the degree of which the source code of the program. Web what is code coverage?

8 Essential IT Metrics To Track For Project Success Edvantis
8 Essential IT Metrics To Track For Project Success Edvantis from www.edvantis.com

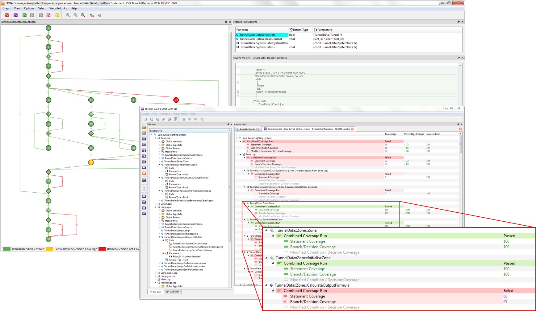
Code coverage is the percentage of code which is covered by automated tests.code coverage measurement simply determines which statements in a body of code have been executed through a test run, and which statements have not. Find the right tool for your project you might find several options to create coverage reports depending on the. Web code coverage measures how much of the house the tests have walked through.

Source Code Coverage, As The Name Suggests, Is All About Measuring How Well Your Tests Cover Your Code.


Test different flow paths and checks which ones are not covered. A meaningless way to achieve 100% code. Web code coverage is the metric that measures the amount of application code that has been executed in testing, represented as a percentage.

Find The Right Tool For Your Project You Might Find Several Options To Create Coverage Reports Depending On The.


What percentage of coverage should you aim for? As an example, if you have a simple application with only two conditional branches of code (branch a, and branch b), a unit test that verifies conditional branch a will report branch code coverage of 50%. While it is certainly desirable to achieve high code coverage in testing, 100% code coverage doesn’t guarantee the absence of bugs or flaws in your code.

Web Statement Coverage = Number Of Executed Statements / Total Number Of Statements * 100.


In other words, it describes the degree to which the coding of an application has been tested when a. Web code coverage is a measure which describes the degree of which the source code of the program. Code coverage is the percentage of code which is covered by automated tests.code coverage measurement simply determines which statements in a body of code have been executed through a test run, and which statements have not.

Code Coverage Is Collected By Using A Specialized Tool To Instrument The Binaries To Add Tracing Calls And Run A Full Set Of Automated Tests Against The Instrumented Product.


There's no silver bullet in code coverage, and a high percentage of. Find dead code and unused statements. 100% code coverage doesn’t mean no bugs.

Let’s Analyze A Simple Example.


Web in software engineering, code coverage is a percentage measure of the degree to which the source code of a program is executed when a particular test suite is run. In general, a code coverage system collects information about the running program and. Web code coverage is a measurement of how many lines/blocks/arcs of your code are executed while the automated tests are running.

No comments:

Post a Comment

Hyatt House Virginia Beach Oceanfront, Virginia Beach Updated 2024 Prices

Table Of Content How far is Hyatt Place Virginia Beach Oceanfront from the center of Virginia Beach? What are the check-in and check-out tim...